Étude de cas  : La chaîne éditoriale Opale

Opale est la plus ancienne chaîne éditoriale Scenari ainsi que la plus largement utilisée au niveau communautaire, notamment pour écrire des supports de cours universitaires et scolaires.

Opale : une arborescence de cours et d'exercices.

Édition WYSIWYG, WYSIWYM et XML

Édition WYSIWYG (LibreOffice)
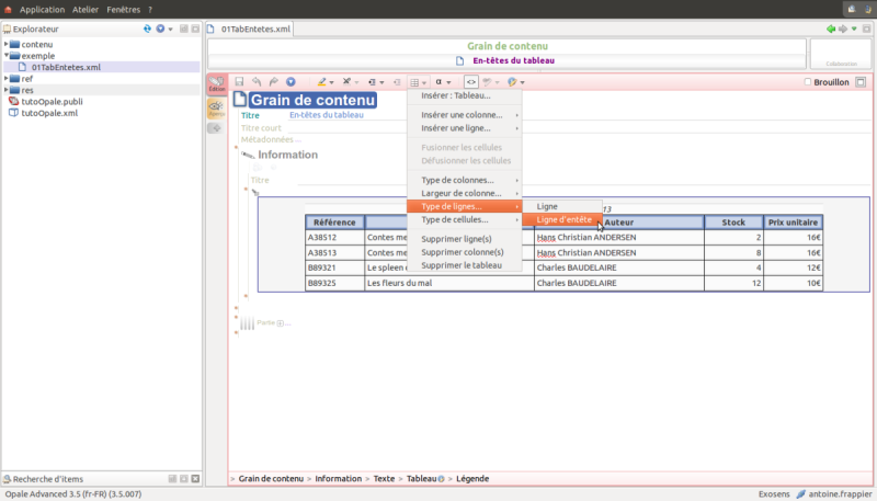
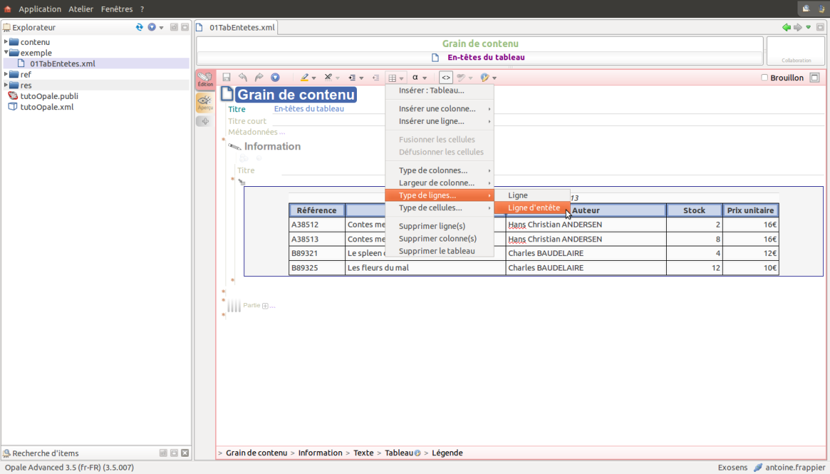
Édition WYSIWYM (Scenari)
Fichier XML produit par l'éditeur WYSIWYM
Fichier XML produit par l'éditeur WYSIWYM (extrait simplifié)

Interactivité

Polymorphisme

Publication HTML générée à partir du format XML produit avec l'éditeur WYSIWYM (Scenari)
Publication PDF générée à partir du format XML produit avec l'éditeur WYSIWYM (Scenari)

Interopérabilité

http://blog.scenari-enterprise.com/wp-content/uploads/2015/11/MoocMecaFluide.png

Paramétrage

Métadonnées

Contrôle

Transclusion

Accessibilité

Creative Commons BY-SA, Projet CAPA - A.Frappier (Unisciel) et L.Gaillard (ICS-UTC)
Creative Commons BY-SA, Projet CAPA - A.Frappier (Unisciel) et L.Gaillard (ICS-UTC)
Creative Commons BY-SA, Projet CAPA - A.Frappier (Unisciel) et L.Gaillard (ICS-UTC)
Creative Commons BY-SA, Projet CAPA - A.Frappier (Unisciel) et L.Gaillard (ICS-UTC)
Creative Commons BY-SA, Projet CAPA - A.Frappier (Unisciel) et L.Gaillard (ICS-UTC)
Creative Commons BY-SA, Projet CAPA - A.Frappier (Unisciel) et L.Gaillard (ICS-UTC)
Creative Commons BY-SA, Projet CAPA - A.Frappier (Unisciel) et L.Gaillard (ICS-UTC)
AccueilÉtude de cas  : La chaîne éditoriale Opale